#include <image_mesaoutput.h>
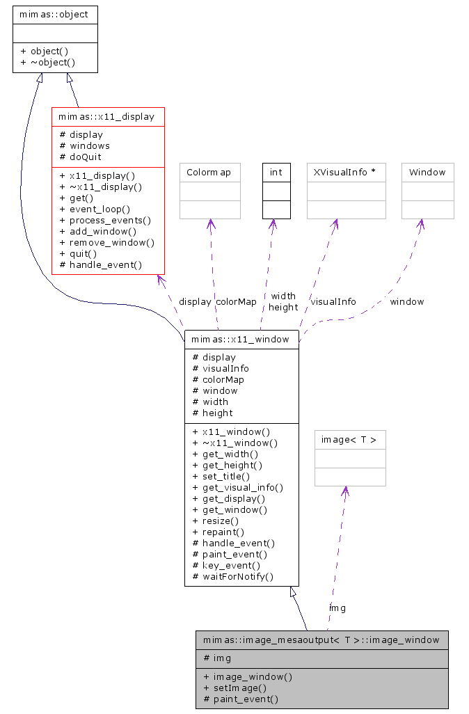
Inheritance diagram for mimas::image_mesaoutput< T >::image_window:


Public Member Functions | |
| image_window (x11_display *_display, int _width, int _height) | |
| void | setImage (const image< T > &_img) |
Protected Member Functions | |
| virtual void | paint_event (void) throw (mimasexception) |
Protected Attributes | |
| image< T > | img |
Definition at line 81 of file image_mesaoutput.h.
| mimas::image_mesaoutput< T >::image_window::image_window | ( | x11_display * | _display, | |
| int | _width, | |||
| int | _height | |||
| ) | [inline] |
Definition at line 84 of file image_mesaoutput.h.
| void mimas::image_mesaoutput< T >::image_window::setImage | ( | const image< T > & | _img | ) | [inline] |
Definition at line 87 of file image_mesaoutput.h.
References mimas::image_mesaoutput< T >::image_window::img.
| virtual void mimas::image_mesaoutput< T >::image_window::paint_event | ( | void | ) | throw (mimasexception) [protected, virtual] |
Implements mimas::x11_window.
image< T > mimas::image_mesaoutput< T >::image_window::img [protected] |
Definition at line 92 of file image_mesaoutput.h.
Referenced by mimas::operator<<(), and mimas::image_mesaoutput< T >::image_window::setImage().