#include <active_contour.h>
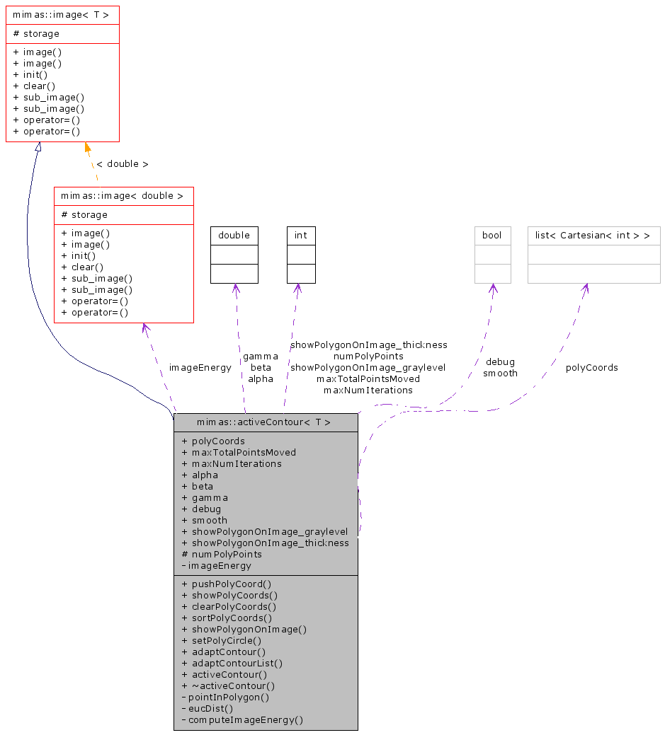
Inheritance diagram for mimas::activeContour< T >:


Public Member Functions | |
| void | pushPolyCoord (int xcoord, int ycoord) |
| void | showPolyCoords (void) |
| void | clearPolyCoords (void) |
| void | sortPolyCoords (void) |
| void | showPolygonOnImage (image_ref< T > &someImage) |
| void | setPolyCircle (int xcenter, int ycenter, int circleRadius, int numPoints) |
| int | adaptContour (const const_image_ref< T > &inputImage) |
| std::list< Cartesian< int > > | adaptContourList (const const_image_ref< T > &trackingImage) |
| activeContour () | |
| ~activeContour () | |
Public Attributes | |
| std::list< Cartesian< int > > | polyCoords |
| int | maxTotalPointsMoved |
| int | maxNumIterations |
| double | alpha |
| double | beta |
| double | gamma |
| bool | debug |
| bool | smooth |
| int | showPolygonOnImage_graylevel |
| int | showPolygonOnImage_thickness |
Protected Attributes | |
| int | numPolyPoints |
Definition at line 28 of file active_contour.h.
| mimas::activeContour< T >::activeContour | ( | ) | [inline] |
Definition at line 63 of file active_contour.h.
References mimas::activeContour< T >::alpha, mimas::activeContour< T >::beta, mimas::activeContour< T >::debug, mimas::activeContour< T >::gamma, mimas::activeContour< T >::maxNumIterations, mimas::activeContour< T >::maxTotalPointsMoved, mimas::activeContour< T >::numPolyPoints, mimas::activeContour< T >::showPolygonOnImage_graylevel, mimas::activeContour< T >::showPolygonOnImage_thickness, and mimas::activeContour< T >::smooth.
| mimas::activeContour< T >::~activeContour | ( | ) | [inline] |
Definition at line 80 of file active_contour.h.
| void mimas::activeContour< T >::pushPolyCoord | ( | int | xcoord, | |
| int | ycoord | |||
| ) |
Definition at line 265 of file active_contour.h.
References mimas::activeContour< T >::numPolyPoints, mimas::activeContour< T >::polyCoords, mimas::Cartesian< T >::x, and mimas::Cartesian< T >::y.
Referenced by mimas::activeContour< T >::setPolyCircle().
| void mimas::activeContour< T >::showPolyCoords | ( | void | ) |
| void mimas::activeContour< T >::clearPolyCoords | ( | void | ) |
| void mimas::activeContour< T >::sortPolyCoords | ( | void | ) |
| void mimas::activeContour< T >::showPolygonOnImage | ( | image_ref< T > & | someImage | ) |
Definition at line 347 of file active_contour.h.
References mimas::drawLine(), mimas::drawThickLine(), mimas::activeContour< T >::polyCoords, mimas::activeContour< T >::showPolygonOnImage_graylevel, and mimas::activeContour< T >::showPolygonOnImage_thickness.
Referenced by mimas::activeContour< T >::adaptContour().
Here is the call graph for this function:

| void mimas::activeContour< T >::setPolyCircle | ( | int | xcenter, | |
| int | ycenter, | |||
| int | circleRadius, | |||
| int | numPoints | |||
| ) |
Definition at line 221 of file active_contour.h.
References mimas::activeContour< T >::pushPolyCoord().
Here is the call graph for this function:

| int mimas::activeContour< T >::adaptContour | ( | const const_image_ref< T > & | inputImage | ) |
Definition at line 95 of file active_contour.h.
References mimas::activeContour< T >::alpha, mimas::activeContour< T >::beta, mimas::image< T >::clear(), mimas::activeContour< T >::debug, mimas::activeContour< T >::gamma, mimas::const_image_ref< T, TPtr >::getHeight(), mimas::image_ref< T >::getPixel(), mimas::const_image_ref< T, TPtr >::getWidth(), mimas::activeContour< T >::maxNumIterations, mimas::activeContour< T >::maxTotalPointsMoved, mimas::activeContour< T >::numPolyPoints, mimas::activeContour< T >::polyCoords, and mimas::activeContour< T >::showPolygonOnImage().
Referenced by mimas::activeContour< T >::adaptContourList().
Here is the call graph for this function:

| std::list< Cartesian< int > > mimas::activeContour< T >::adaptContourList | ( | const const_image_ref< T > & | trackingImage | ) |
Definition at line 360 of file active_contour.h.
References mimas::activeContour< T >::adaptContour(), mimas::activeContour< T >::polyCoords, mimas::Cartesian< T >::x, and mimas::Cartesian< T >::y.
Here is the call graph for this function:

int mimas::activeContour< T >::numPolyPoints [protected] |
Definition at line 31 of file active_contour.h.
Referenced by mimas::activeContour< T >::activeContour(), mimas::activeContour< T >::adaptContour(), and mimas::activeContour< T >::pushPolyCoord().
| std::list< Cartesian<int> > mimas::activeContour< T >::polyCoords |
Definition at line 50 of file active_contour.h.
Referenced by mimas::activeContour< T >::adaptContour(), mimas::activeContour< T >::adaptContourList(), mimas::activeContour< T >::clearPolyCoords(), mimas::activeContour< T >::pushPolyCoord(), mimas::activeContour< T >::showPolyCoords(), mimas::activeContour< T >::showPolygonOnImage(), and mimas::activeContour< T >::sortPolyCoords().
| int mimas::activeContour< T >::maxTotalPointsMoved |
Definition at line 53 of file active_contour.h.
Referenced by mimas::activeContour< T >::activeContour(), and mimas::activeContour< T >::adaptContour().
| int mimas::activeContour< T >::maxNumIterations |
Definition at line 54 of file active_contour.h.
Referenced by mimas::activeContour< T >::activeContour(), and mimas::activeContour< T >::adaptContour().
| double mimas::activeContour< T >::alpha |
Definition at line 55 of file active_contour.h.
Referenced by mimas::activeContour< T >::activeContour(), and mimas::activeContour< T >::adaptContour().
| double mimas::activeContour< T >::beta |
Definition at line 55 of file active_contour.h.
Referenced by mimas::activeContour< T >::activeContour(), and mimas::activeContour< T >::adaptContour().
| double mimas::activeContour< T >::gamma |
Definition at line 55 of file active_contour.h.
Referenced by mimas::activeContour< T >::activeContour(), and mimas::activeContour< T >::adaptContour().
| bool mimas::activeContour< T >::debug |
Definition at line 57 of file active_contour.h.
Referenced by mimas::activeContour< T >::activeContour(), and mimas::activeContour< T >::adaptContour().
| bool mimas::activeContour< T >::smooth |
Definition at line 59 of file active_contour.h.
Referenced by mimas::activeContour< T >::activeContour().
| int mimas::activeContour< T >::showPolygonOnImage_graylevel |
Definition at line 60 of file active_contour.h.
Referenced by mimas::activeContour< T >::activeContour(), and mimas::activeContour< T >::showPolygonOnImage().
| int mimas::activeContour< T >::showPolygonOnImage_thickness |
Definition at line 60 of file active_contour.h.
Referenced by mimas::activeContour< T >::activeContour(), and mimas::activeContour< T >::showPolygonOnImage().